Los gastos efectuados y que de forma posterior se van a facturar a clientes para solicitar reembolso de gastos se deben ingresar como un "Reembolso" tipo "Intermediario"
Factura de Proveedor
Paso 1: Dar clic en el modulo Gestión de Compras -> Factura Proveedor

Paso 2: Dar clic en el botón Ingresar Factura Proveedor

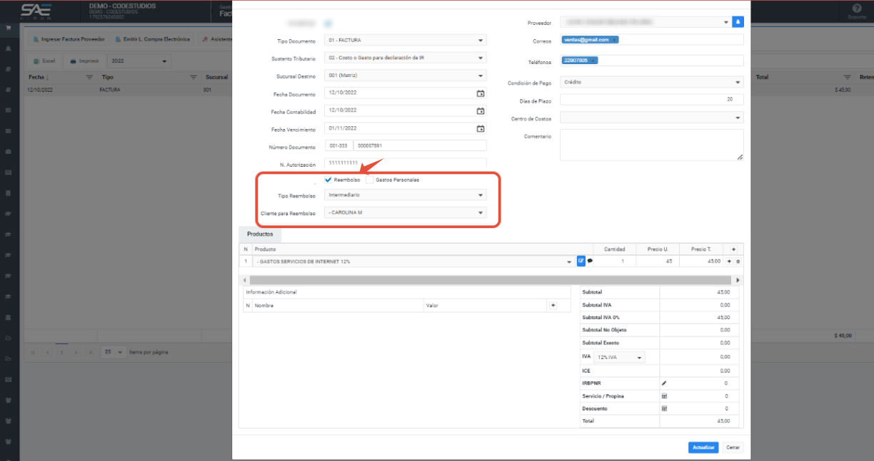
Paso 3: En la ventana desplegada, ingresar la información de la factura de proveedor para solicitar reembolso de gastos tipo Intermediario.
Paso 4: Ingresar la información de la factura, activar el check "Reembolso" y escoger Tipo de reembolso "Intermediario"
Paso 5: Selecciona el producto, cantidad y precio.

Paso 6: Dar clic en el botón Guardar

Paso 7: El sistema generará un mensaje confirmando que “El registro se guardó correctamente” y automáticamente visualizaremos una línea con la información de la nueva factura de Proveedor con Reembolso de gastos tipo intermediario.

Si seleccionamos la factura de proveedor y presionamos clic derecho vamos a tener varias opciones:
- Detalles factura de proveedor.
- Editar factura de proveedor.
- Eliminar factura de proveedor.
- Anular factura de proveedor.
- Retención factura de proveedor.
- Ingreso Inventario factura de proveedor.
- Contabilidad factura de proveedor.
- Recontabilizar factura de proveedor.
- Imprimir factura de proveedor.
- Stock Comparativo de factura de proveedor.

¿Le ha sido útil este artículo?
¡Qué bien!
Gracias por sus comentarios
¡Sentimos mucho no haber sido de ayuda!
Gracias por sus comentarios
Sus comentarios se han enviado
Agradecemos su esfuerzo e intentaremos corregir el artículo
